Giới thiệu tổng quan về Home Lab
Đợt này tôi bắt đầu làm mới ngôi nhà của mình bằng cách:
Quy hoạch lại network
Tích hợp thiết bị thông minh
Cấu hình một Home Server
Tôi sẽ chia sẻ lại cách tôi đã cấu hình và lắp đặt các thiết bị để nếu ai đó có nhu cầu làm mới lại ngôi nhà của mình thì có thể tham khảo cách làm của tôi.
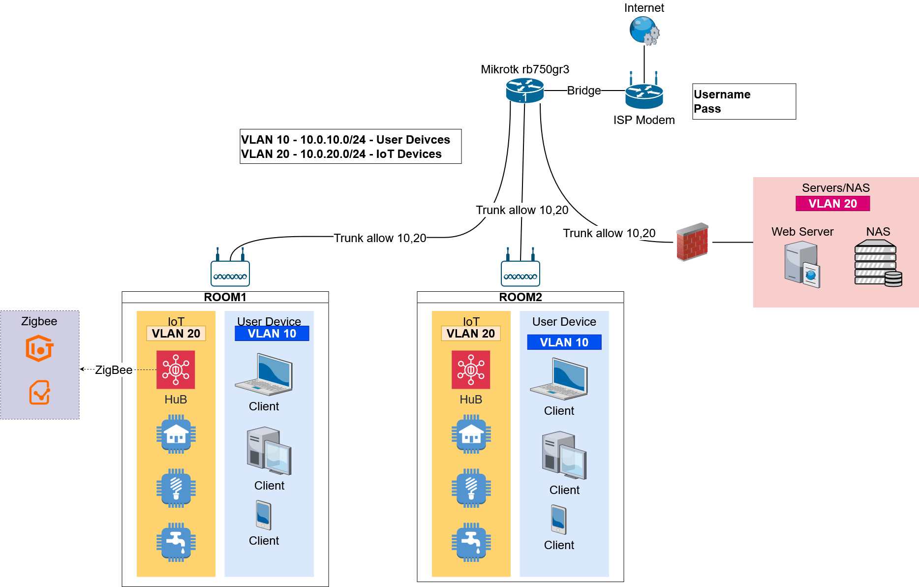
1, Sơ đồ đấu nối
Internet → Modem nhà mạng → Bridge sang Microtik Router → Chia 2 VLAN và kết nối LAN/Wifi đến các thiết bị, trong đó:
VLAN 10 dùng để cung cấp mạng cho các thiết bị người dùng
VLAN 20 dùng để cung cấp mạng cho các thiết bị IoT (Server + IoT Devices)
2, Thiết bị sử dụng
a, Mạng
Modem iGate GW020-H của nhà mạng VNPT đóng vai trò làm converter từ dây quang (của nhà mạng) sang dây Ethernet (để cắm vào Router Microtik của tôi)
Router MikroTik RB750Gr3 dùng để quay PPPoE, cấu hình VLAN, VPN server
Aruba IAP-325 dùng làm Access Point (AP) phát mạng Wifi cho cả 2 VLAN
b, Home server
Tôi được em họ pass cho một cái PC mà cậu em không còn sử dụng nữa. Cấu hình của cái máy khá là mạnh nên tôi cấu hình Server Proxmox để chạy nhiều VM với các chức năng khác nhau.
Cấu hình của PC tôi dùng làm Home Server như sau:
PDU: 650W
Mainboard: ASUS PRIME Z490-P
CPU: INTEL CORE I5-10400F
GPU: NVIDIA GEFORCE RTX 3060 (12GB VRAM)
RAM: 2 x 8GB CORSAIR VENGEANCE và 2 x 16GB CORSAIR VENGEANCE
SSD: 500GB SAMSUNG NVME M2 SSD 980
HDD: 6TB TOSHIBA N300 (dùng cho VM NAS) + 1TB WD BLUE (dùng cho VM Windows)
c, Thiết bị IoT
Công tắc Tuya: Lựa chọn rẻ và dễ dàng cấu hình tích hợp Local vào Home Assistant
Các thiết bị khác sẽ được cập nhật sau...
Cảm ơn các bạn đã đọc bài viết của tôi!
Kim,
19/02/2025